ACMP Application Usage Tracking
Ermittlung der Softwarenutzung und Einsparpotenziale für Softwarelizenzen
Zwischensumme: 0,00 €
Arctic Wolf
Hornetsecurity
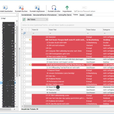
Fehlermeldungen, Wünsche und Hinweise – eine permanente Flut die zum IT-Support gespült wird. Es darf keine Fehlermeldung übersehen und kein Hinweis unbeantwortet gelassen werden. Früher war es üblich anfallende Aufgaben auf Papier in Listenform abzuarbeiten. Ein moderner IT-Support benötigt für die Bewältigung der anfallenden Aufgaben eine ausgewachsene Datenbank, denn IT-Mitarbeiter müssen in der Lage sein, aktuelle und offene Anfragen einzusehen und zeitnah zu bearbeiten. Natürlich muss dem Support die Historie der Support-Anfragen, deren Verlauf und die bisher versuchten Lösungsversuche auf einen Blick einsehbar sein. Nur durch diese Detail-Informationen können Fehler und Anfragen schnell, unkompliziert und dem definierten Service Level Agreements gemäß abgearbeitet werden.
Genau auf diese Anforderungen reagiert ACMP Helpdesk und sorgt für eine effektive und zeitsparende Verwaltung aller anfallender Aufgaben.
*ACMP= Aagon Client Management Platform
Mit dem ACMP Helpdesk verlieren Sie nie den Überblick über Ihre Tickets. Mit individuellen Filtern pro Helpdesk-Mitarbeiter, rückt genau das in den Fokus, was gerade wichtig ist. Erzeugen Sie Tickets direkt aus der ACMP-Console, via E-Mail, über das Webinterface, als Client Command, oder mit Hilfe der CTI Anbindung bei Telefonanruf. Verknüpfen Sie Tickets mit den betroffenen Assets und behalten so stets alles im Blick. Der ACMP Helpdesk kann von IT-Mitarbeitern ebenso genutzt werden wie z.B. vom Fuhrparkmanagement oder anderen Abteilungen.
Es ist gängiger Umgang dem Support eine E-Mail zu schreiben. Die wenigeren geben Fehlermeldungen am Telefon ab. Eine E-Mail hat für den Anwender den Vorteil, dass er nicht auf einen freien Mitarbeiter warten muss und das Problem exakt in Worte fassen kann. Mehr lesen...
Auch ein Screenshot des Problems kann leicht angehängt werden. Zugleich unterbricht eine E-Mail den Tagesablauf nicht. Der E-Mail Client im ACMP Helpdesk gibt Auskunft über die Mails, ist direkt mit dem Mail-System verknüpft und empfängt und versendet so Nachrichten.
Das Integrierte Webinterface bietet Ihren Benutzern die Möglichkeit, Supportanfragen einfach über den Browser zu stellen. Damit werden weder Telefon noch E-Mail benötigt. Hierbei können Sie Ihren Nutzern Knowledgebase-Einträge zur Verfügung stellen. Mehr lesen...
Ein weiterer Vorteil des Webinterface ist der erleichterte Zugriff für Ihr Support-Team vor Ort. Das Webinterface bietet Ihren Support-Mitarbeitern vor Ort die Möglichkeit auf alle Tickets zuzugreifen, diese einzusehen, zu bearbeiten und abzuschließen.
Die Lösung für Ihr Support-Team. Die CTI Schnittstelle (Computer Telephony Integration) baut auf dem ACMP Notifier auf. Somit hat Ihr Support Team die Möglichkeit direkt aus dem ACMP Notifier oder der ACMP Konsole einen Kontakt anzurufen oder Anrufe entgegenzunehmen. Mehr lesen...
Dabei werden alle Kontaktdetails und Ticket-Informationen des Anrufers eingeblendet. So weiß Ihr Support Team jederzeit, wer der Anrufende ist und auf welches Problem sich der Anruf bezieht. So werden Rückfragen unnötig und Zeit gespart.
Dank des ACMP Notifiers können Sie Tickets beobachten: das Filtern der Tickets nach Bearbeiter oder Gruppe ist selbstverständlich gegeben. Dank des Infofensters sehen Sie sofort, sobald es Neuerungen zu bestehenden oder neuen Tickets gibt. Mehr lesen...
Diese Meldungen lassen sich bequem in einer Übersicht im ACMP Notifier ansehen und dort gruppieren – und durch Klick gelangen Sie sofort zum ausgewählten Ticket und können es bearbeiten. Dank der Schnittstellen von ACMP haben Sie auf die Hard- und Software des betroffenen Rechners jederzeit Zugriff.
Ermittlung der Softwarenutzung und Einsparpotenziale für Softwarelizenzen
Dokumentation revisionssicher stillgelegte Clients und Server
Kennzahlen-Reports zu allen mit ACMP inventarisierten Daten